- Entity Framework - Home
- Entity Framework - Overview
- Entity Framework - Architecture
- Entity F - Environment Setup
- Entity Framework - Database Setup
- Entity Framework - Data Model
- Entity Framework - DbContext
- Entity Framework - Types
- Entity Framework - Relationships
- Entity Framework - Lifecycle
- Entity F - Code First Approach
- Entity F - Model First Approach
- Entity F - Database First Approach
- Entity Framework - DEV Approaches
- Entity F - Database Operations
- Entity Framework - Concurrency
- Entity Framework - Transaction
- Entity Framework - Views
- Entity Framework - Index
- Entity F - Stored Procedures
- Entity F - Disconnected Entities
- Entity F - Table-Valued Function
- Entity Framework - Native SQL
- Entity Framework - Enum Support
- Entity F - Asynchronous Query
- Entity Framework - Persistence
- Entity F - Projection Queries
- Entity F - Command Logging
- Entity F - Command Interception
- Entity Framework - Spatial Data Type
- Entity Framework - Inheritance
- Entity Framework - Migration
- Entity Framework - Eager Loading
- Entity Framework - Lazy Loading
- Entity Framework - Explicit Loading
- Entity Framework - Validation
- Entity Framework - Track Changes
- Entity Framework - Colored Entities
- Entity F - Code First Approach
- Entity Framework - First Example
- Entity Framework - Data Annotations
- Entity Framework - Fluent API
- Entity Framework - Seed Database
- Entity F - Code First Migration
- Entity F - Multiple DbContext
- Entity F - Nested Entity Types
- Entity Framework - Quick Guide
- Entity Framework - Useful Resources
- Entity Framework - Bulk Extensions
- Entity Framework - Discussion
Entity Framework - Concurrency
Any data access developer faces difficulty while answering the question regarding data concurrency, What happens if more than one person is editing the same data at the same time?
The more fortunate among us deal with business rules that say no problem, last one in wins.
In this case, concurrency is not an issue. More likely, its not as simple as that, and there is no silver bullet to solve every scenario at once.
By default, the Entity Framework will take the path of last one in wins, meaning that the latest update is applied even if someone else updated the data between the time data was retrieved and the time data was saved.
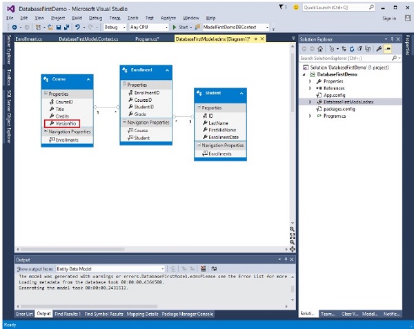
Lets take an example to understand it better. The following example adds a new column VersionNo in Course table.
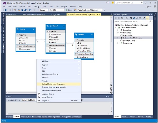
Go to the designer and right-click on the designer window and select update model from database
You will see that another column is added in Course Entity.
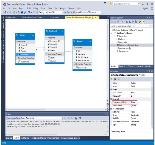
Right-click on the newly created column VersionNo and select Properties and change the ConcurrencyMode to Fixed as shown in the following image.
With the ConcurrencyMode of Course.VersionNo set to Fixed, anytime a Course is updated, the Update command will look for the Course using its EntityKey and its VersionNo property.
Lets take a look at a simple scenario. Two users retrieve the same course at the same time and user 1 changes the title of that course to Maths and saves changes before user 2. Later when user 2 changes the title of that course which was retrieved before user 1 save his changes, in that case user 2 will get concurrency exception "User2: Optimistic Concurrency exception occured".
using System;
using System.Data.Entity;
using System.Data.Entity.Infrastructure;
using System.Linq;
namespace DatabaseFirstDemo {
class Program {
static void Main(string[] args) {
Course c1 = null;
Course c2 = null;
//User 1 gets Course
using (var context = new UniContextEntities()) {
context.Configuration.ProxyCreationEnabled = false;
c1 = context.Courses.Where(s ⇒ s.CourseID == 1).Single();
}
//User 2 also get the same Course
using (var context = new UniContextEntities()) {
context.Configuration.ProxyCreationEnabled = false;
c2 = context.Courses.Where(s ⇒ s.CourseID == 1).Single();
}
//User 1 updates Course Title
c1.Title = "Edited from user1";
//User 2 updates Course Title
c2.Title = "Edited from user2";
//User 1 saves changes first
using (var context = new UniContextEntities()) {
try {
context.Entry(c1).State = EntityState.Modified;
context.SaveChanges();
} catch (DbUpdateConcurrencyException ex) {
Console.WriteLine("User1: Optimistic Concurrency exception occurred");
}
}
//User 2 saves changes after User 1.
//User 2 will get concurrency exection
//because CreateOrModifiedDate is different in the database
using (var context = new UniContextEntities()) {
try {
context.Entry(c2).State = EntityState.Modified;
context.SaveChanges();
} catch (DbUpdateConcurrencyException ex) {
Console.WriteLine("User2: Optimistic Concurrency exception occurred");
}
}
}
}
}