SAP HANA Cloud - Quick Guide



SAP HANA Cloud - Overview

SAP HANA Cloud platform is could-based Database service hosted as Platform-as-a service and provides in-memory HANA database management capabilities in single cloud solution for all the application requirements. You can experience the power features of HANA database on cloud platform. You can extend your on-premise landscape to HANA cloud or can also deploy HANA cloud as standalone solution for data needs.

As cloud-based Database platform, you can integrate the data from different streams and sources and in memory engine allows you to make faster decision based on live data. Using SAP HANA cloud, you can store, access and execute data processing at one place and HANA columnar data processing enables processing of data in real time. It provides you the benefits such as software updates, elasticity, low cost of ownership to maintain the platform.

SAP Replication

This diagram describes the key features of SAP HANA cloud platform. With availability of SAP HANA cloud, you can bind SAP applications running on cloud platform to HANA database. You can also manage how to access HANA database using variety of user interface tools available in HANA cloud platform.

Following are the key benefits of using HANA cloud −

  • Automatic software updates
  • Low cost of ownership
  • Elasticity
  • Ease of access to database using HANA cloud tools

SAP HANA Cloud - Benefits

SAP HANA cloud platform enables you to access the data stored in HANA database in real time and to bind the application hosted on cloud or on-premise. HANA cloud provides better efficiency, governance and compliance, low cost of ownership and faster ROI. SAP HANA in-memory column-based database improves the flexibility, memory, performance, and data visualizations in real time.

Following are the key benefits of using SAP HANA Cloud platform −

  • Parallel processing, performance optimization and integration
  • High availability and recovery
  • Auto scale up and easy scale out infrastructure
  • Manage database workload
  • Easy monitoring of system status, services and performance
  • Exposure of data in HANA cloud
  • Access to SAP HANA cloud from variety of platforms like Windows, Linux and MacOS.
  • Easy creation of DB objects using Procedures and Stored Procedures
  • Easy error diagnosis, using diagnostic tools
  • Creation of data models using inbuild tools in SAP Cloud and Web IDE applications
CLOUD INFRASTRUCTURE

Easy Integration

You can easily integrate data from on-premise applications, non-SAP and SAP applications to Cloud based HANA platform. You can easily manage life cycle service, business processes in real time, HANA application platform, automation of few processes and connectivity between HANA cloud and on-premise applications securely.

Strong Security Features

With strong role-based authentication, you can easily define that right people has access to right data only. You can configure single sign-on authentication for developers and managing identities using overall lifecycles.

Parallel Processing

Based on columnar based storage, SAP HANA platform allows you to perform parallel and multiprocessing of data. All the aggregations can be performed during run time due to highly efficient HANA processing engines.

Storage

HANA column-based storage allows you to store large volume of data, manage unstructured data, binding the database to Cloud.

Predictive Analysis

With the use of in-memory engine, business users can access to real time data and perform different analytics functions −

  • Predictive Analysis of business insight
  • Continuous real time analytics

SAP HANA Cloud - Architecture

SAP HANA cloud is a platform as a service solution to provide the in-memory columnar based Database engine for development and runtime on Cloud applications. Developers can easily create scalable, an interactive and efficient applications on top of HANA DB.

Developers can use different scenarios on SAP HANA Cloud platform for application development −

Scalability of On-demand Cloud Solution

Easily scalable solution for already existing application running in Cloud and extending the infrastructure as per requirement.

Scalability of On-premise Solution

With existing applications running in on-premise data centers, you can extend existing application on Cloud. This is called a Hybrid approach of landscape for app development.

New Cloud based Solution

To build the new custom applications running on Cloud based platform.

In below architecture diagram, you can see the basic approach of SAP HANA cloud platform −

CLOUD ENGINE

Components in SAP HANA Cloud platform

In SAP HANA Cloud platform, you have the below key components −

  • SAP HANA Database
  • SAP HANA Application Services
  • Developer Experience

SAP HANA Database Service

At the bottom of HANA Cloud platform service, you have in-memory HANA database where data can be stored in row and columnar based format. HANA database is full-fledged application platform which allows you to perform analysis on Text, graphical and spatial data, data manipulation like Predictive Analysis, etc.

SAP HANA Application Services

In HANA Cloud platform, developers can build XS based applications on Cloud platform with no additional cost involved.

Developer Experience

To start with application development on HANA based platform, developers should set few of the perquisites to use Cloud-based platform like Eclipse based features. SAP HANA Native Storge Extension is enabled by default in HANA Cloud. DB developers can select specific tables, columns to use Native storage. Initial size of NSE is 10% of HANA cloud instance memory size however this can also be changes after instance creation.

For Example,

SAP HANA Memory NSE Buffer Cache SAP HANA in-memory data (compressed) NSE Data Volume Size Total SAP HANA Database Data Size
60 GB 6 GB 30 GB - 6 GB (24 GB) 48 GB 72 GB

SAP HANA Cloud - Key capabilities

SAP HANA Cloud is based on Business Technology platform and powered by strong HANA in-memory database engine. Below listed key capabilities of HANA Cloud −

Power in−Cloud platform

HANA cloud provides low cost of total owner and Elastic within the cloud platform. Processing of data stored in HANA database in real−time and analytical reports.

Centrally Stored

Centrally stored with data coming from multiple data sources. Simplified and streamlined access of all data in one storage solution. Fix the issues like data duplication using SAP HANA smart data integration and virtualization options.

High Performance

Easy scaling up/down with no additional costs and process both transactional and analytical data. High compute and storage.

Application Development

Using HANA cloud, you can easily develop SAP and custom applications. Scalable query engine and support.

Security

Data protection capabilities, security logging and analytics for system event and logs.

SAP Instances

SAP HANA Cloud platform can be used with below 3 main capabilities −

  • SAP Analytics Cloud
  • SAP Data Warehouse Cloud
  • SAP HANA Cloud
Cloud Platform

SAP HANA Cloud - Enabling Trial

SAP provides 30 days fee trial for HANA cloud and this can be extended up to 365 days. It includes starter scenarios and you can extend your on-premise solution to cloud or can use HANA cloud as single solution for deploying your application.

To start your free 30 days trial, navigate to this URL − www.sap.com

Cloud Trial

Click on Get started with a 30-day trial, to setup the trial it involves 3 steps −

  • Registration
  • Verify your email
  • Access all Resources

For registration, you need to provide a valid email address, First Name, Last Name, Company, Country, Phone# and Relations to SAP. Provide the password at the time of registration and after Accepting Terms and Conditions, click on Submit button.

If you are already an existing user, you can use Login option on right to directly login to HANA Cloud platform.

Loggin Details

After completing the registration, you will get a welcome email on your provided email ID. It guides you to access the HANA Cloud URL login using below options −

SAP BTP trial home page → Next is to Click on the "Enter Your Trial Account" button. This takes you to the SAP Business Technology Platform Cockpit.

SAP Trial

Click on the "trial" subaccount tile.

SAP Account

Under Spaces, click on the "dev" space as shown below −

Create Space

Access your Trial Option → Once you click on any of the link, it will take you to Logon page where you need to pass your email ID and password provided during registration step.

Registration Step

Next is to accept the Legal disclaimers for SAP BTP Trial as below → Accept. This will load SAP BTP cockpit and you will land on below page.

Terms Conditions

Once you are logged in, you will see SAP BTP cockpit home page with your Global Account number. Click on top right icon to see validity of your trial period. When your trial expires, your application hosted on HANA cloud will stop working however your data will not be deleted. You have an option to extend the trial up to 365 days as below −

Global Account

Trial account is usually recommended for personal use and exploration of features and not for Production or team use. Use of platform resources and services are restricted in Trial account and you can explore basic features of SAP BTP platform. Following are key features related to HANA Cloud Trial account −

  • SAP offer BTP trial accounts in multiple regions. When you login to Trial account, it shows you the region in which the account is created.
  • Using trial account allows you to create directories as per need.
  • Trial also allows you to use both productive and beta services.
  • It is also possible to manage members in BTP trial platform.
  • SAP provides 4GB of memory in Trial account to explore Application development and 8GB of instance memory
  • You can use 2 configured on-premise systems with the Cloud connector.
  • In Trial account, SAP doesn't provide SLA's regarding availability of Cloud platform as it is recommended only for personal use.
  • In HANA Cloud, application stop automatically on daily basis to manage the performance and you need to restart the application manually.

SAP HANA Cloud - Price Detail

Navigate to this URL → www.sap.com → Scroll down and select Buy SAP HANA Cloud.

Business Development

There are 4 steps to buy an Enterprise edition of SAP HANA Cloud.

  • Your Selection
  • Buyer Information
  • Payment Information
  • Confirm
SAP Store

To make the selection, enter the Product name as below and Search. This will load all the matching options available in SAP Store. Select SAP HANA Cloud and provide the necessary details as requested and this will enable your enterprise HANA Cloud account.

SAP Product

SAP HANA Cloud - Integration with Other apps

SAP HANA cloud platform as a Service provides an easy way to integrate your existing SAP and non-SAP applications to your business landscape. There are different scenarios which can be used to integrate HANA Cloud platform with On-premise and Cloud apps.

Few common scenarios are below −

SAP Cloud platform Cloud Connector

This is used for point to point connectivity of an on-premise system with Cloud application without any intermediate setup. Used when you need to replicate the data from an Database hosted on premise to HANA Database running on Cloud platform.

HANA cloud integration (HCI)

HCI is platform as a service software which allows developers to integrate Cloud application into existing landscape. It is usually recommended when you need to connect multiple independent systems/applications. You can connect −

  • Cloud to Cloud
  • Cloud to On-premise
  • On-premise to On-premise
  • Hybrid model

SAP Cloud platform Identity Authentication

This is used commonly in B2B, B2C scenarios where you provide users with functionality to manage self-services features like- self-registration, password forgot feature, user profile functions (change password, mobile device activation, activation of user account), etc.

SAP Cloud platform OData Provisioning

This is used to connect and expose Business system data using OData channel. A simple UI application which is used for user engagement and fetches the data from backend system.

SAP HANA Cloud - Connector(HCC)

To connect your HANA Cloud platform with an on-premise system, you can install HANA Cloud connector and configure it to communicate with HANA Cloud platform. HANA Cloud Connector is required for accessing on-premise NetWeaver Gateway and to develop a custom application using IDE. To use HANA Cloud Connector with SAP HANA Cloud platform, you must have HANA Cloud account.

Installing HANA cloud Connector

You can download HANA Cloud connector HCC v2.9 or higher from this link−https://tools.hana.ondemand.com/

Cloud Connector

As perquisite you should have JAVA JDK installed on your VM/on-premise system or you can also install SAP JDK8. By default, it uses port 8443 and proceed with installation steps.

Once HCC is installed, you have to start the Connector service by navigating to Services.msc on your system.

Cloud Connector

To access HANA Cloud Connector Administrator, navigate to this URL − https://localhost:8443./

  • Default username - administrator
  • Default Password - manage
Connector Loggin

On SAP HANA cloud Administrator page, you need to provide details of your Cloud platform landscape. Below information is required −

  • Landscape − From the dropdown list, choose hanatrial.ondemand.com
  • Account Name − Provide "User ID" including trial
  • Display Name − same as the Account Name
  • Account User − Provide Cloud User ID without trial
  • Provide the password for HANA Cloud platform to complete connection
  • HTTPS Proxy − Landscape require proxy details to access the internet, provide the details as requested
Connector Administrator

Connecting an Onpremise NW System

You can configure your HANA Cloud connector to connect to your on-premise NetWeaver Gateway system. Once you install HANA Cloud Connector, navigate to Administrator page and clock on Cloud to On-premise option in left side menu.

Access Control

To add an On-premise gateway, click on "+" icon as shown and this will open a new window to provide details of your NetWeaver Gateway system → Next.

System Mapping

In next step, you need to provide Protocol for communication with on-premise system −

SAP Protocol

In next step, you need to provide NetWeaver Gateway system details and Port# → Next. You have to provide Host name for your Virtual server however Port number remains same. Virtual Host name can be anything that is used to identify the system in HCC configuration.

Internet Host

Virtual Host

Provide Principal Type, you can keep it as default if you are using HTTP communication, pass the description in Next window → Next.

Principal Type

SAP Discription

To test the connection, click on check box "Check Internal Host" and click on finish button to complete the connection. You can also add Resources Accessible on NetWeaver Gateway system by clicking on "+" icon.

Resources Accessible

Provide a forward slash (/) in URL Path option → Select the checkbox "Path and sub-paths" → Save.

Add Resource

SAP HANA Cloud - Data Lake

Data lake is one of fully integrated key component of SAP HANA Cloud platform, which stores all structured, unstructured data files and shares common security and tools as HANA Cloud. Data lake IQ component provides the high-performance SQL analysis on large volume of data stored in Data lake.

Raw Storage

HANA Cloud data lake is usually managed and queried using SAP HANA Cloud SQL statements and data lake SQL statements. When you create a data lake instance, several things occur automatically.

Data Lake

Create Instance

When you create Data lake, it automatically provisions the below −

This creates a container in data lake called "SYSRDL#CG". It also creates a schema with the same name as the container is created. The container is managed and owned by schema and it resides all tables, views and indexes.

In HANA Cloud instance, a remote source named "SYSRDL#CG_SOURCE" also exists which is used to connect the instance to data lake. All query and data management in data lake is performed via SAP HANA Cloud platform.

To create a Data lake, you can either choose to create the data lake with instance creation or you can do after the instance is created. To enable data lake after your instance is provisioned, navigate to Manage HANA Cloud option in SAP HANA Cloud cockpit.

User Servey

Click on 3 dots (...) on HANA Database instance and this will open side menu → Add Data Lake. Provide the Instance Name and description of your data lake. If you are using Trial account, you wont be able to modify the Data Lake values for Storage, vCPU's → Save.

Instance Credentials

You can create tables, views, access the data reside on HANA Cloud data lake using Database Explorer option as mentioned. Navigate to Instance associated with specific data lake that you want to explore and click on "Action" button.

Cloud Cockpit

This will open a new tab to run SQL queries known as "Database Explorer" → Using this you can create new tables, access data in HANA Cloud data lake. To view the tables created in Data lake, right-click on "Remote Sources" option under the Catalog option of the Database instance.

Database Explorer

You can also create Remote Source using SQL query as below by setting an ODBC connection to HANA database −

CREATE REMOTE SOURCE "hanateat" ADAPTER hanaodbc CONFIGURATION
'Driver=libodbcHDB.so;ServerNode=<endpoint>;dml_mode=readonly;encrypt=true;'
WITH CREDENTIAL TYPE 'PASSWORD'
USING 'user=<username>;password=<password>'

To run the query, click on Green button on top of SQL console.

SQL Console

How to Execute a data lake SQL statement in Data lake IQ (HANA DB-managed): You can connect to SAP HANA database, and use the REMOTE_EXECUTE procedure as below −

While using REMOTE_EXECUTE procedure, SQL query must be enclosed with single quotes. Below shows SQL query to create Table and View in Data Lake −

This statement creates table "Test_tbl".

CALL SYSRDL#CG.REMOTE_EXECUTE ('
   CREATE TABLE Test_tbl (X INT, Y INT)
');

This statement creates the data lake view VIEW_TEST.

CALL SYSRDL#CG.REMOTE_EXECUTE ('
   CREATE VIEW VIEW_TEST AS SELECT * FROM Test_tbl
');

SAP HANA Cloud - Data Lake Components

SAP HANA Cloud Data lake consists of two key components −

  • Data Lake IQ
  • Data Lake Files

Data Lake IQ

Data Lake IQ is used to store and analyze huge amount of structured data. It is cost effective solution to maintain high performance efficient SQL access to data. When you provision a data lake in HANA DB instance, it by default enables Data Lake IQ with that.

You can make a direct connection to Data Lake IQ using any of client tool −

  • SAP HANA Database Explorer
  • Interactive IQ Client
  • Isql client

To connect to Data Lake IQ, you can use any of mentioned IQ clients enabling data lake IQ component. These perquisites should be met- The data lake instance has been created and IP address is allowed to access the data lake IQ.

Data Lake IQ Client

To download IQ Client, navigate to SAP Software site− https://support.sap.com and search for Data Lake Client.

Search Result

Select "HANA DATALAKE CLIENT 1.0" → Select OS from the dropdown list and click the zip file to download. To connect to Data Lake, follow the steps.

Click on Interactive SQL icon → select the Data base type "Data Lake IQ" and provide your username- "HDLADMIN" and password which you provided while creating Data Lake instance.

Datalake IQ

Pass the instance details of Data Lake and provide in Connection parameters → Connect. Using isql client

You can also use isql commands to send them to the Data Lake instance. The results are printed on standard output. Below are commonly used isql commands for different functions −

:r <filename>

This command is used to read an OS file into the command buffer.

:R <filename>

This command is used to read an OS file into the command buffer then shows the command.

use <database_name>

It changes the current database.

!! <os_command>

It executes an operating system command. Place at the start of a line.

<file_name>

It redirects the output of the Transact-SQL command to <file_name>. This example inserts the instance version into <file_name> −

select @@version go > <file_name>

>> <file_name>

This command appends the output of the Transact-SQL command to <file_name>. This example appends the instance version to <file_name> −

select @@version go >> <file_name>

| command

It pipes the output of the Transact-SQL command to an external command. This example finds all instances of "sa" in the listing produced by sp_who −

sp_who go | grep sa

vi (UNIX) or edit (Windows)

This command calls the default editor.

Reset

It clears the query buffer.

Quit or exit

It exits isql.

Data Lake Files

Data Lake files are stored in Data Lake containers also called as "Object Store" and used to provide manage access to structured, semi structured and unstructured data. Data Lake Files object store has below key features −

File store for structured, semi-structured and unstructured files

You can use Load table statement to query the store object files without need of loading them in Data Lake IQ. When you provision a Data Lake instance, Files container is also provisioned that time without any additional cost and you just need to pay storage cost for the files stored in Object Store.

Location for auditing files and diagnostic logs

The data lake Files container is the repository where data lake IQ stores auditing files and diagnostic logs. This storage isn't optional − data lake IQ always uses the data lake Files container for auditing and diagnostic files.

SAP HANA Cloud - Connect to HANA Cockpit

You can connect to HANA Cockpit using SAP BTP cockpit. Login to SAP BTP account and click on subaccount → Trial and navigate to Cloud Foundry.

Cloud Foundry

Go to Spaces under Cloud Foundry → select Dev space.

DEV Space

Once you click on Dev space → Service Instances (You should have an existing HANA Database instance) and click on Open Dashboard button icon under Actions and click on Authorize to allow access to HANA Cockpit access.

Name Plan

This will open SAP HANA service BTP dashboard and you can also see SAP HANA Cockpit option and HDB instance ID at the top.

Service Dashboard

Click on SAP HANA Cockpit icon at the right top and provide user name & password to login to HANA Cockpit → OK.

Data Usage

SAP HANA Cloud - BTP service

SAP Business Technology platform (BTP) is an integrated platform for business where they can integrate, extend data to value from all different multiple hosted applications and with ability to perform database management, app development and analytics capability at one place. SAP HANA Cloud platform is part of SAP BTP cockpit service only.

SAP provides Business Technology Platform BTP as portfolio of integrated services to derive value from SAP and non−SAP applications by fetching most critical data and transforming into business value.

SAP Platform

You can access SAP BTP trial from this link − https://www.sap.com and explore the key features −

Key services evaluation of SAP Business Technology Platform (BTP).

  • BTP platform for developing and deploying your first cloud application
  • Leveraging BTP platform for creating interactive UIs and apps using guided tutorial from SAP
Tool Access

To via all the available documentation, Release notes, Tools, Support, SAP store, etc., you can navigate to Useful links option on left bottom in your trial subscription.

Useful Links

To view list of all services available via BTP platform, navigate to Services → Service Market Place. To access HANA Cloud platform, search for SAP HANA Cloud and click on create on "..." button to create an Instance.

Service Marketplace

Service Market

SAP HANA Cloud - Binding Applications

After creating SAP HANA Cloud instance in Foundry space, you can bind an application using BTP cockpit. Applications are usually bind to HANA cloud platform using a schema or HDI container. You can assign a schema or HDI container to an application by assigning service plan to your database.

To setup a schema or HDI container, you need to navigate to HANA Cloud platform → Cloud Foundry Space → Services → Service Marketplace.

Trial Home

Note− One of perquisites of setting up schema or HDI container is that you have an enterprise account and have added schema or HDI-shared plan under Entitlements.

SAP Schemas

After navigating to Service Market Place, select SAP HANA Schemas & HDI Containers → Create Instance.

SAP Containers

Next is to select the Service plan as shown from the list or HDI-shared service plan to create HDI Container → click on "..." → Create.

HDI Containers

Select the Plan, Space and provide the Instance Name → Next.

Basic Info

Pass the parameters as per requirement → Next C Create. You will get a message, Service instance creation is in progress. You can view the instance and its current status on the Instances and Subscriptions page.

Parameters SAP

To check the instance status, navigate to Instances and Subscriptions option under Services. Status tab shows the instance status if successfully created.

Test Dev

To bind your application to SAP HANA Cloud instance via SAP HANA Schemas & HDI Containers, Navigate to Cloud Foundry space → Applications and this will show you the list of all applications to which the selected application is currently bound.

HTML5 Applications

Select Service Bindings → Service Type tab, select the Service from the catalog radio button and choose Next → select SAP HANA Schemas & HDI Containers → Select Service Plan → Finish

After creating binding, you have to restart the application. Navigate to Cloud Foundry → Applications and click on Stop.

Test Stopping

SAP HANA Cloud - Migration

There are various benefits that you can achieve if you migrate your existing applications to HANA Cloud platform. You have an option to scale your data storage requirement and pay only for storage and compute you need. With HANA cloud, you have an inbuild HANA Cloud data lake and you can choose between multi cloud like Amazon and Azure services.

Before you plan migration to HANA Cloud platform, you need to perform assessment of HANA Cloud capabilities, define different steps and plan the migration tasks under each phase and effort required to perform the migration.

Migrate HANA Service Database to SAP HANA Cloud platform

Precheck includes creation of HANA Cloud database in same Cloud Foundry as HANA Service Database that you need to migrate. Access to HANA Service Database and Cloud tools to be enabled using SAP BTP cockpit.

You can migrate HANA database using migration wizard in BTP Cockpit.

Note− If you don't complete the migration within 60 days then it will be automatically archived.

To start with migration, navigate to SAP BTP cockpit → Cloud Foundry Space.

BTP Cockpit

Navigate to SAP HANA Cloud migration → Select New Migration and provide the migration details → Create.

Deploy Applications

Enter the below information −

  • Name − Provide the relevant migration name

  • Description − Brief description of the migration

  • Source Type − You have to select the type of service to migrate → select SAP HANA service database

Under Plan section, select the Source system details and perform the compatibility check by clicking "Check Compatibility with SAP HANA Cloud". Follow the steps as per Migration wizard and finish the migration.

SAP HANA Cloud - Self-service Tool

There is a Self-service tool from SAP which you can use to migrate HANA Database Service to HANA cloud platform. This tool performs the compatibility of HANA Database with SAP HANA Cloud platform and identifies which DB objects can be migrated directly and which needs configuration and migration to be handled manually.

To use Self Service tool, HANA service instance must be having HANA database revision 53 or later and it only supports migration for HANA database running in cloud Foundry hosted in Amazon Web Service. Self-Service tools can migrate Database schemas, DB objects, data stored in HANA DB. You can generate a report in Self-service tool which shows you all the objects which are migrated and features which cannot be automatically migrated and also provides details to make your implementation work in HANA Cloud platform.

Few common objects which cannot be migrated using Self-service Tool −

  • Customize SQL statement
  • Application scripts
  • Other non-standard/advance Security configuration

SAP HANA Cloud - Creating Instance

To create an instance of SAP HANA Cloud in Cloud Foundry, you have to ensure that subaccount is created in Global account and space exists in subaccount. Cloud Foundry support is also enabled inside subaccount.

Following Service plan exists in Enterprise instance −

  • HANA − To create SAP HANA database instance

  • Relational-data-lake − To create SAP HANA Cloud, data lake instance

  • HANA-cloud-connection − To create a connection between HANA DB and Data Lake instance

  • adaptive-server-enterprise − To create SAP HANA Cloud Adaptive server Enterprise instance

  • adaptive-server-enterprise-replication − To create SAP HANA Cloud Adaptive server Enterprise replication instance

To create HANA DB instance, navigate to SAP BTP cockpit → Cloud Foundry space → SAP HANA Cloud.

SAP HANA

This will take you to SAP HANA Cloud Central page, Go to Create → From drop down Select SAP HANA Database to create an instance. You can select the Organization and Space where you want to create this instance.

Cloud Central

In the next window, you need to provide instance details as below−

  • Organization − This shows Cloud Foundry organization under which this DB instance is created.

  • Space − This shows Space name in Cloud Foundry under which this DB instance is created

  • Instance Name − Provide the name of instance. Note that the name of instance should start and end with an alphanumeric character and it can include the underscore character _.

  • Description − Provide brief description of DB instance.

  • Administrator Password − You need to provide the password of DB 'superuser DBADMIN.
  • As per password policy − The password must have at least 8 characters and comprise at least one uppercase letter, two lowercase letters, and at least one number. The password must not include the user name, the characters ' " ` \ ; [ ], or control characters, such as newline, backspace, tab.
Location Basics

DBA Admin

Next is to specify the parameters for SAP HANA DB −

  • Memory − Provide the memory size for your HANA Database instance.

    Note: If you are using Microsoft Azure, you can select from 32 GB to 3776 GB of memory and AWS, you can select from 30 GB to 3600 GB of memory.

  • Compute − Provide the number of vCPU for SAP HANA database. This is usually allocated as per size of memory assigned.

  • Storage − This is available storage space for SAP HANA database. This is allocated as per memory size of HANA database.

Note:

Microsoft Azure, Storage value ranges 120 GB to 9480 GB.

Amazon Web Services, Storage value ranges 120 GB to 9660 GB.

Provide Advance parameters for HANA Database and also for Data Lake if required and click on Create instance. This will create HANA DB instance in your HANA Cloud platform.

SAP HANA Cloud - Creating Data Lake Instance

You can create a data lake to efficiently and securely store, manage, and analyze large amounts of structured, semi-structured, and unstructured data.

To create a Data Lake instance using SAP BTP cockpit. Navigate to SAP BTP cockpit →

Select SAP HANA Cloud → Create → Data Lake.

Datalake Instance

Provide the below parameters related to Data Lake instance creation −

Location Details

  • Organization − Provides the name of Cloud Foundry organization under which the instance is created.

  • Space − Provides the name of Cloud Foundry space under which the instance is created.

SAP General

Basic Settings

  • Instance Name − Provide the name of Data Lake instance (The instance name must start and end with alphanumeric characters and can include "-", "_", and "." characters).
  • Note − Name of Data Lake instance must be different from the name of SAP HANA DB instance.
  • Description − Brief description of the instance
Name Instance

Provide other parameters like Connection allowed, Data Lake IQ settings and click on Create instance. This will create a new Data Lake instance in HANA Cloud platform.

SAP HANA Cloud - Managing Instance

There is need to administrator and manage SAP HANA Cloud instance for Database and Data Lake. To manage the instance, navigate to SAP STP cockpit and navigate to SAP HANA Cloud Central.

Using SAP HANA Cloud Centra, you can perform below −

  • View all SAP HANA Cloud instances that you have access
  • To find an instance using instance ID assigned
  • To create SAP HANA Cloud instances
  • To stop and start an instance
  • To check the instance status
  • To review all the alerts and notifications
  • To check memory, compute, and storage consumption
  • To make changes to an instance or deleting the instances
  • To open HANA DB instance in SAP HANA cockpit and SAP HANA database explorer page
  • To open Data Lake instance in Database Explorer page

To Manage SAP HANA Cloud instance, navigate to SAP BTP cockpit → Cloud Foundry space and choose → SAP HANA Cloud.

Foundry Space

SAP HANA Cloud - Creating Tables

You can create tabled in SAP HANA Cloud platform and load the data from various sources. Data load can be performed using SQL console option in Database Explorer. Usually two types of Database tables can be created.

  • Physical or logical Tables − You can load and query data as normal DB tables

  • Virtual Tables − These tables usually point to remote sources

Tables can be created at design time using SAP Web IDE and deploy using HANA Deployment infrastructure.

To create table, navigate to HANA Database Explorer and open your SAP HANA database instance. SAP HANA Database Explorer can be opened from "Actions" menu of SAP HANA Cloud instance → Execute SQL and explore Objects.

This will open SAP HANA Database Explorer in a new tab. For first time access, provide Database username and password.

Platform Cockpit

In HANA Database Explorer, you can view the Databases available in your HANA Cloud platform. Each instance has its own Catalog → Navigate to Catalog tab of HANA DB and you can interact with the data in Database or create new tables/schemas or DB views.

Open an SQL console from the HANA Database Explorer by right-clicking on Database instance → Open SQL Console. Below functions can be performed −

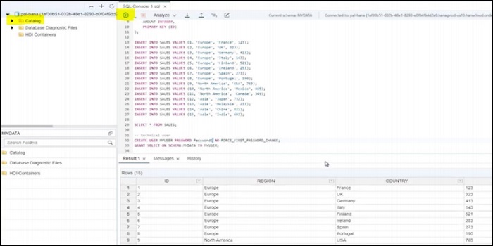
To create a schema, you can use CREATE SCHEMA statement −

CREATE SCHEMA TEST1;

To create a table, you can use CREATE TABLE statement −

CREATE COLUMN TABLE TEST1.Test (
   Pincode CHAR(5) PRIMARY KEY, City CHAR (30)
   NOT NULL, Country CHAR(10) NOT NULL);

To insert the data into the tables, you can use INSERT statement −

INSERT INTO Test1.Test VALUES ('12203','Hongkong','JAPAN');
INSERT INTO Test1.Test VALUES ('60601','Chicago','US');
INSERT INTO Test1.Test VALUES ('60615','Delhi','INDIA');
Create Table

SAP HANA Cloud - Success Stories

SAP HANA Cloud provides geospatial capabilities, Adaptive Server Enterprise, scalable HANA cloud solution for app development, extending current on-premise landscape to Cloud solution, Data Lake capabilities to take the analytics to new levels. You can extend SAP HANA on-premise system to HANA Cloud and this allows SAP HANA Cloud and Onpremise landscape can be used together in a hybrid landscape.

You can access Customer stories using this URL − https://saphanajourney.com

Success Stories

SAP HANA Cloud Administrator - Responsibilities

Below are key responsibilities for SAP HANA Cloud Administrator −

  • Moderate level of expertise in managing SAP HANA Cloud platform, Analytics Cloud Enterprise edition
  • Experience with integrating SAP Cloud Platform with different modules like HCM, Sales Force, Success Factor and other ECC modules
  • Experience with one or more Hyper scalers cloud platform Azure, AWS, GCP- at least of the mentioned preferred
  • Hands-on experience with HANA Administrator tasks like DB migrations, Backup, and automation of Data load
  • SAP HANA Cloud platform sizing for customer specific application development and Analytics scenarios
  • Understanding business requirement and transforming to Technical design, deployment and administration
  • Good understanding of Business processes, SAP ECC module functional understanding to integrate and deploy on Cloud platform
  • Certification on SAP Cloud Platform Associate level
Tutorix - AI Tutor
Advertisements